TITLEKeycloakでのSSOと認可コードフローの流れを確認する
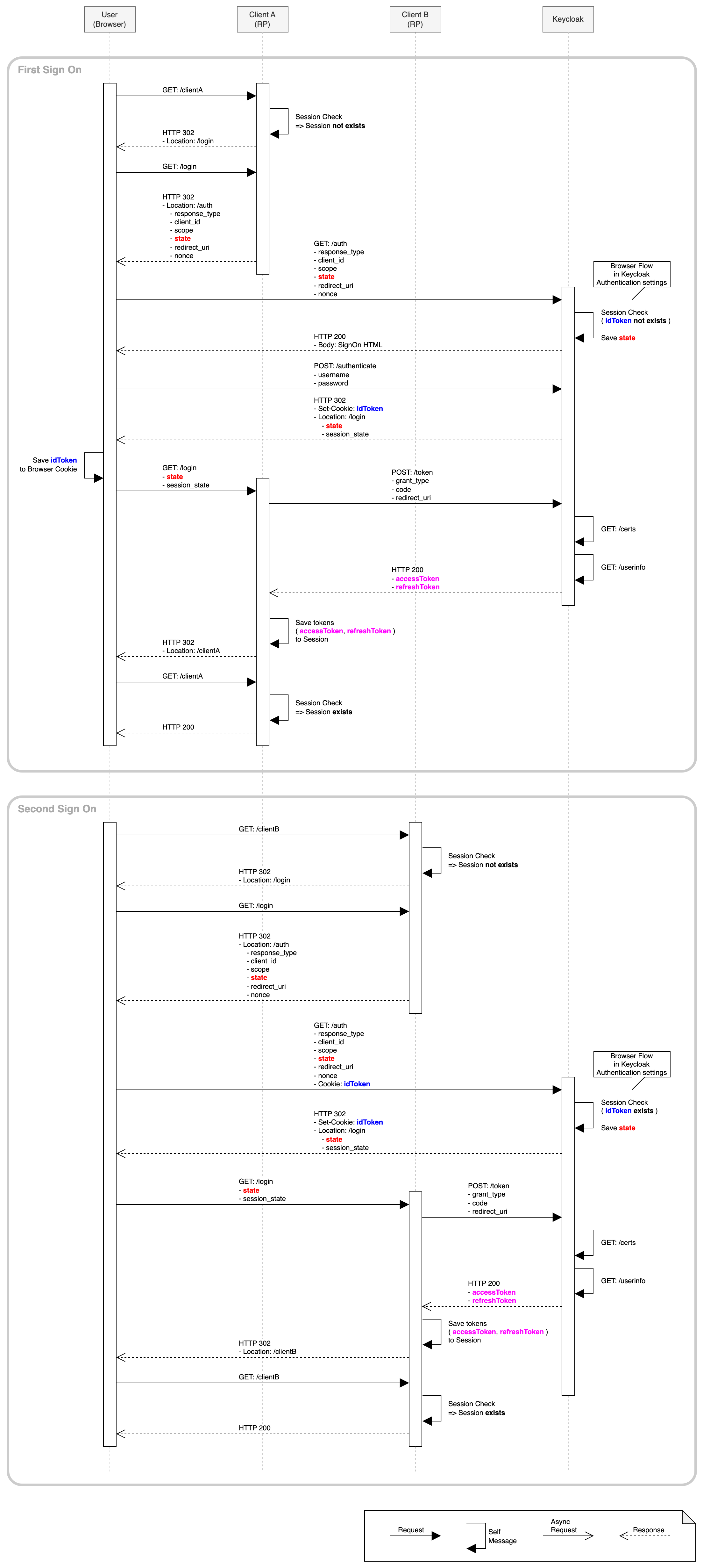
KeycloakでSSOする際に発生する認可コードフローと、取り交わされるAccessToken, RefreshToken, IDTokenが、どう返され、使われるのかを図に起こしたので貼っておく。
環境
- Keycloak 9.0.3
フロー

KeycloakでSSOする際に発生する認可コードフローと、取り交わされるAccessToken, RefreshToken, IDTokenが、どう返され、使われるのかを図に起こしたので貼っておく。
